Introduction — Tu passes côté émetteur
Dans la partie 1, tu as mis en place la réception d’un webhook sécurisé :
- exposer un endpoint REST avec
tRESTRequest - déployer dans Karaf (Runtime_ESBSE)
- exposer via Caddy
- vérifier une signature HMAC-SHA256
- refuser toute requête invalide (401)
Bref : tu sais recevoir un webhook et valider son intégrité.
👉 Si tu n’as pas suivi la partie 1, fais-la avant de continuer :
API vs Webhook : comprendre la différence et implémenter un webhook sécurisé avec Talaxie
📦 Workspace (projet) disponible ici : https://github.com/mbodetdata/BMDATA_Blog-webhook
La partie 2 s’appuie directement dessus : ici, tu vas émettre le webhook, donc produire la signature.
Générer et signer un webhook avec Talaxie
Maintenant, tu changes de rôle.
Jusqu’ici, tu vérifiais une signature côté serveur.
Ici, tu vas la générer côté émetteur.
Convention utilisée dans cet article
On utilise une convention simple (inspirée des webhooks “classiques”, mais adaptée à ton besoin) :
- Header :
X-Signature-256 - Format :
sha256=<hex> - Signature : HMAC-SHA256 calculée sur le body brut (bytes)
Ce que tu vas faire (pas à pas)
- construire un JSON simple (
id,nom,prenom,date) - calculer la signature HMAC sur le body brut (bytes)
- ajouter le header
X-Signature-256: sha256=<hex> - envoyer la requête via
tRESTClient
Résultat
À la fin, tu as le cycle complet :
- Partie 1 → réception + vérification
- Partie 2 → émission + signature
Ce que tu vas construire
Tu vas créer deux jobs :
1) Job Receveur
- duplication du job de la partie 1
- version simplifiée pour ce lab : une route, un schéma minimal, et la vérification HMAC
2) Job Emetteur
C’est lui qui fabrique et envoie le webhook. Il va :
- construire un JSON simple (
id,nom,prenom,date) - calculer une signature HMAC-SHA256 sur le body brut (bytes)
- construire le header :
X-Signature-256: sha256=<hex> - appeler l’endpoint exposé par
ReceveurviatRESTClient
Rappel : ce que prouve HMAC (et ce que ça ne prouve pas)
HMAC (RFC 2104) est un mécanisme d’authentification basé sur un secret partagé.
HMAC garantit
- Intégrité : le message n’a pas été modifié
- Authenticité : l’émetteur connaît le secret
HMAC ne garantit pas
- Confidentialité : ce n’est pas du chiffrement
- Anti-rejeu : à lui seul, HMAC n’empêche pas qu’une requête valide soit rejouée (replay)
Architecture du lab
Flux cible :
[Job Talaxie — Emetteur]
↓ POST JSON + X-Signature-256: sha256=<hex>
[Job Talaxie — Receveur]
Tu peux exécuter les deux :
- sur le même runtime (lab rapide),
- sur deux runtimes séparés,
- via Caddy en HTTPS (comme en partie 1).
Dans cet article, on reste volontairement simple : on lance les deux jobs dans le même Studio.
Mais garde en tête que, comme en partie 1, tu peux ensuite déployer sur un runtime ou un conteneur si tu veux te rapprocher d’un vrai contexte de prod.
Prérequis
Pour cette partie 2, tu vas réutiliser le principe de la partie 1, mais en ajoutant une routine plus générique, utilisable à la fois pour :
- générer une signature HMAC côté
Emetteur, - vérifier la signature côté
Receveur.
Ce que tu fais
1) Crée une nouvelle routine Talend nommée HmacSig
2) Copie-colle le code ci-dessous tel quel
Ce que cette routine apporte
- calcule une signature :
HMAC(algo, secret, raw_body_bytes) - renvoie la signature en hex lowercase
- gère le format avec préfixe, par exemple :
sha256=<hex> - fournit une vérification avec comparaison en temps constant
Point critique à retenir (sinon ça ne marchera jamais)
Tu dois signer les bytes bruts du body envoyé.
Pas une version “reformatée” du JSON, pas un JSON re-sérialisé : exactement ce qui part sur l’endpoint.
package routines;
import java.nio.charset.StandardCharsets;
import javax.crypto.Mac;
import javax.crypto.spec.SecretKeySpec;
/**
* Routine Talend — Signature & vérification HMAC (générique)
*
* Principe
* --------
* signature = HMAC(algo, secret, raw_body_bytes)
* La signature est souvent transportée en hex dans un header, parfois préfixée (ex: "sha256=<hex>").
*
* Points critiques
* ---------------
* - On signe les BYTES bruts envoyés (pas de reformat JSON, pas de parse/re-encode).
* - Comparaison en temps constant.
* - Pas de logs du secret.
*/
public class HmacSig {
public static final String HMAC_SHA256 = "HmacSHA256";
/**
* Calcule HMAC(message, secret) avec l'algo demandé, renvoie hex lowercase.
*/
public static String hmacHex(byte[] messageRaw, String secret, String hmacAlgo) {
try {
byte[] msg = (messageRaw == null) ? new byte[0] : messageRaw;
byte[] key = (secret == null) ? new byte[0] : secret.getBytes(StandardCharsets.UTF_8);
Mac mac = Mac.getInstance(hmacAlgo);
mac.init(new SecretKeySpec(key, hmacAlgo));
return toHexLower(mac.doFinal(msg));
} catch (Exception e) {
return null;
}
}
/**
* Raccourci HMAC-SHA256 => hex lowercase (64 chars).
*/
public static String hmacSha256Hex(byte[] messageRaw, String secret) {
return hmacHex(messageRaw, secret, HMAC_SHA256);
}
/**
* Construit une valeur de header type "<prefix><hex>".
* Exemple: prefix="sha256=" => "sha256=<64hex>"
* Si prefix est null => renvoie juste "<hex>".
*/
public static String buildSignatureValue(byte[] messageRaw, String secret, String prefix) {
String hex = hmacSha256Hex(messageRaw, secret);
if (hex == null) return null;
return (prefix == null) ? hex : (prefix + hex);
}
/**
* Vérifie une signature hex (avec éventuellement un prefix dans le header).
*
* @param messageRaw bytes EXACTS qui ont été signés
* @param secret secret partagé
* @param provided valeur reçue (ex: "sha256=<hex>" ou "<hex>")
* @param prefix prefix attendu (ex: "sha256=") ou null si pas de prefix
*/
public static boolean verifySha256(byte[] messageRaw, String secret, String provided, String prefix) {
if (secret == null || secret.isEmpty()) return false;
String expectedHex = extractHex(provided, prefix);
if (expectedHex == null || expectedHex.length() != 64 || !isHex(expectedHex)) return false;
String computedHex = hmacSha256Hex(messageRaw, secret);
if (computedHex == null) return false;
// Normalisation en lowercase pour comparaison
expectedHex = expectedHex.toLowerCase();
return constantTimeEquals(computedHex, expectedHex);
}
/**
* Extrait la partie hex d'une valeur possiblement préfixée.
* - Trim
* - Si prefix non null et trouvé, on le retire (case-insensitive)
* - Renvoie le reste tel quel
*/
public static String extractHex(String provided, String prefix) {
if (provided == null) return null;
String v = provided.trim();
if (prefix != null && !prefix.isEmpty()) {
// comparaison prefix case-insensitive
if (v.length() >= prefix.length() && v.substring(0, prefix.length()).equalsIgnoreCase(prefix)) {
v = v.substring(prefix.length());
}
}
return v.trim();
}
// =========================
// Helpers internes
// =========================
private static boolean isHex(String s) {
for (int i = 0; i < s.length(); i++) {
char c = s.charAt(i);
boolean ok =
(c >= '0' && c <= '9') ||
(c >= 'a' && c <= 'f') ||
(c >= 'A' && c <= 'F');
if (!ok) return false;
}
return true;
}
private static String toHexLower(byte[] bytes) {
char[] hex = "0123456789abcdef".toCharArray();
char[] out = new char[bytes.length * 2];
for (int i = 0; i < bytes.length; i++) {
int v = bytes[i] & 0xFF;
out[i * 2] = hex[v >>> 4];
out[i * 2 + 1] = hex[v & 0x0F];
}
return new String(out);
}
private static boolean constantTimeEquals(String a, String b) {
if (a == null || b == null || a.length() != b.length()) return false;
int r = 0;
for (int i = 0; i < a.length(); i++) {
r |= a.charAt(i) ^ b.charAt(i);
}
return r == 0;
}
}
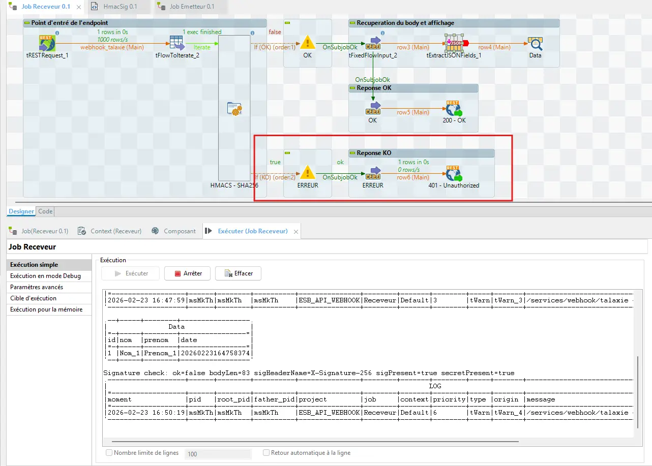
Créer un job Receveur
L’objectif de ce job est simple : recevoir le webhook et vérifier la signature HMAC, comme en partie 1 — mais avec un setup minimal pour le lab.
Étape 1 — Dupliquer le job de la partie 1
1) Duplique le job créé en partie 1.
2) Garde uniquement une seule route / une seule branche.
3) Renomme le job en Receveur.

Point important : le schéma du tRESTRequest
Tu dois récupérer le body brut dans le flux.
Concrètement : ajoute une colonne body de type tableau de bytes (byte[]).
C’est indispensable, parce que la signature HMAC doit être calculée sur ces bytes exacts.

Étape 2 — Adapter le tJava (vérification de signature)
Dans la partie 1, tu avais déjà une vérification HMAC côté serveur.
Ici, l’idée est simplement de basculer sur la routine HmacSig.
Objectif de cette étape
- lire la valeur du header
X-Signature-256 - récupérer le body brut (
byte[]) - vérifier :
sha256=<hex>correspond bien àHMAC-SHA256(secret, bodyBytes) - stocker le résultat dans
context.b_IsTokenOk(pour router ensuite sur 200 / 401)
À faire
1) Ouvre ton composant tJava dans le job Receveur
2) Remplace le contenu par le code ci-dessous (copier-coller tel quel)
La vérification doit se faire sur
rr.get("BODY")(bytes bruts).
Il te faudra importer, dans les paramètres avancés du composant
tJava, la bibliothèque suivante :import java.nio.charset.StandardCharsets;
Note : dans ce lab, on récupère
restRequestet on litALL_HEADER_PARAMS/BODY. Si, chez toi, les clés diffèrent, inspecteglobalMapvia untJavade debug et adapte.
/**
* tJava (Talend) — Vérification de signature HMAC-SHA256 (générique)
*
* Objectif
* --------
* Valider que le corps HTTP reçu (raw body) correspond bien à la signature HMAC-SHA256
* envoyée via un header (ex: "X-Signature-256").
*
* Hypothèses (Talend REST / CXF)
* -----------------------------
* - globalMap.get("restRequest") : Map contenant les infos de la requête
* - rr.get("ALL_HEADER_PARAMS") : MultivaluedMap<String,String> des headers HTTP
* - rr.get("BODY") : byte[] = corps brut (RAW) de la requête
* Dans ce lab, on récupère restRequest et on lit ALL_HEADER_PARAMS / BODY. Si chez toi les clés diffèrent, inspecte globalMap via un tJava de debug et adapte.
*
* Contexte
* --------
* - context.mon_secret : String (non null / non vide)
*
* Sécurité
* --------
* - Ne pas logguer le secret
* - Ne pas logguer le body complet
*
* Je l'ai fait ici, simplement pour faciliter la procédure du job
*/
// 1) Récupérer la requête REST depuis globalMap
java.util.Map<String, Object> rr =
(java.util.Map<String, Object>) globalMap.get("restRequest");
// 2) Récupérer les headers
javax.ws.rs.core.MultivaluedMap<String, String> headers =
(rr == null) ? null : (javax.ws.rs.core.MultivaluedMap<String, String>) rr.get("ALL_HEADER_PARAMS");
// >>>> PARAMS À PERSONNALISER <<<<
final String SIG_HEADER_NAME = "X-Signature-256";
final String SIG_PREFIX = "sha256="; // mets null si ton header contient uniquement le hex
// <<<< --------------------- >>>>
String sigHeader = (headers == null) ? null : headers.getFirst(SIG_HEADER_NAME);
// 3) Récupérer le body RAW (indispensable : on signe les bytes bruts)
byte[] rawBody = (rr == null) ? null : (byte[]) rr.get("BODY");
// 4) Vérifier
context.b_IsTokenOk =
(rawBody != null)
&& (context.webhookSecret != null && !context.webhookSecret.isEmpty())
&& (sigHeader != null && !sigHeader.isEmpty())
&& routines.HmacSig.verifySha256(rawBody, context.webhookSecret, sigHeader, SIG_PREFIX);
// 5) Logs minimaux (diagnostic sans fuite)
System.out.println(
"Signature check: ok=" + context.b_IsTokenOk
+ " bodyLen=" + (rawBody == null ? -1 : rawBody.length)
+ " sigHeaderName=" + SIG_HEADER_NAME
+ " sigPresent=" + (sigHeader != null && !sigHeader.isEmpty())
+ " secretPresent=" + (context.webhookSecret != null && !context.webhookSecret.isEmpty())
);
Étape 3 — Adapter le tExtractJSONFields
Dernière étape côté Receveur : adapter l’extraction JSON.
En partie 1, tu traitais un payload GitHub.
Ici, le payload vient de ton job Emetteur, donc les champs à extraire changent.
Objectif
Extraire depuis le body JSON les 4 champs suivants :
idnomprenomdate
À faire
1) Ouvre le composant tExtractJSONFields
2) Modifie le mapping pour récupérer ces 4 champs.

À ce stade, ton job
Receveurest prêt : il reçoit un POST, vérifieX-Signature-256, puis parse le JSON si la signature est valide.
Créer un job Emetteur
Maintenant que Receveur est prêt, tu vas construire Emetteur.
Son rôle est volontairement minimal : il fabrique une requête valide, la signe, puis l’envoie.
Ce que doit faire le job (et uniquement ça)
1) Construire le JSON (payload)
2) Calculer la signature HMAC
3) Appeler l’endpoint du Receveur
Étape 1 — Construire le JSON (payload)
On part sur un payload très simple, avec 4 champs :
idnomprenomdate
1) Créer les données d’entrée (tFixedFlowInput)
Ajoute un tFixedFlowInput pour générer une ligne contenant ces valeurs.

2) Générer le JSON (tWriteJSONFields)
Ensuite, utilise un tWriteJSONFields pour construire le JSON à partir de ces données.
Objectif : obtenir un JSON qui sera envoyé tel quel au Receveur.

Étape 2 — Calculer la signature HMAC-SHA256
Ici, tu signes le payload avant de l’envoyer.
La signature doit être calculée sur le body brut (bytes) : exactement ce qui sera envoyé au Receveur.
Rappel du principe
1) Convertir le JSON en bytes UTF-8
2) Calculer HMAC-SHA256(secret, bodyBytes)
3) Encoder le résultat en hex lowercase
4) Construire la valeur finale : sha256=<hex>
Java fournit tout ce qu’il faut via javax.crypto.Mac doc Oracle
La routine HmacSig encapsule déjà ces étapes.
Il te reste à l’appeler depuis Emetteur :
Copie colle ce code, et ajoute le dans le
tJava
/**
* tJava (Talend) — Génération d'une signature HMAC-SHA256 pour appel webhook
*
* Objectif
* --------
* - Construire un payload (String) qui sera envoyé tel quel
* - Calculer la signature HMAC-SHA256 sur les bytes UTF-8 de ce payload
* - Stocker payload + signature dans globalMap pour tRESTClient
*
* Contexte
* --------
* - context.webhookSecret : String (secret partagé)
* - context.webhookUrl : String (url cible) => utilisée dans tRESTClient
*
* Sorties (globalMap)
* -------------------
* - globalMap["webhook_payload"] : String
* - globalMap["webhook_sig"] : String (ex: "sha256=<hex>")
*/
// >>>> PARAMS À PERSONNALISER <<<<
final String SIG_PREFIX = "sha256="; // mets null si tu veux envoyer uniquement le hex
final String SIG_HEADER_NAME = "X-Signature-256"; // utile si tu veux aussi le stocker
// <<<< --------------------- >>>>
// 1) Payload EXACT (une seule source de vérité)
// Exemple simple. Si tu as déjà un JSON en entrée, utilise-le tel quel (sans reformat).
String payload = input_row.JSON;
// 2) Bytes UTF-8 => signature calculée sur CES bytes
byte[] payloadBytes = payload.getBytes(StandardCharsets.UTF_8);
// 3) Générer la valeur de signature
String sigValue = routines.HmacSig.buildSignatureValue(payloadBytes, context.webhookSecret, SIG_PREFIX);
// 4) Sécurité : si secret/signature absents, on force une valeur invalidante (ou tu peux throw)
boolean canSign = (context.webhookSecret != null && !context.webhookSecret.isEmpty()) && (sigValue != null);
// 5) Stocker pour tRESTClient
context.webhook_payload=payload;
context.webhook_sig=sigValue;
context.webhook_sig_header_name=SIG_HEADER_NAME;
context.webhook_can_sign=canSign;
// 6) Logs minimaux (pas de secret, pas de body complet)
System.out.println(
"Webhook sign: canSign=" + canSign
+ " bodyLen=" + payloadBytes.length
+ " sigPrefix=" + (SIG_PREFIX == null ? "<none>" : SIG_PREFIX)
);
System.out.println("----------------------------------------- ");
System.out.println("context.webhook_payload= "+context.webhook_payload);
System.out.println("context.webhook_sig= "+context.webhook_sig);
System.out.println("context.webhook_sig_header_name= "+context.webhook_sig_header_name);
System.out.println("context.webhook_can_sign= "+context.webhook_can_sign);
Attention : Ici, je loggue le payload et la signature. C’est volontaire, parce que c’est un lab.
En production, masque ou supprime ces éléments (payload, signature, secret).
Variables de contexte à créer
Ce code s’appuie sur 5 variables de contexte. Tu dois donc les créer (et les renseigner) :
webhookSecret: le secret partagé utilisé pour générer la signature (identique côtéReceveuretEmetteur)webhook_payload: le payload JSON (String) qui sera envoyéwebhook_sig: la signature calculée (formatsha256=<hex>)webhook_sig_header_name: le nom du header (iciX-Signature-256)webhook_can_sign: booléen indiquant si la signature a pu être générée
Étape 3 — Appeler l’endpoint via tRESTClient
Dernière étape côté Emetteur : envoyer le webhook au job Receveur.
Objectif
- envoyer le payload JSON
- ajouter le header :
X-Signature-256: sha256=<hex>
1) Créer le sous-job d’envoi
Crée un sous-job composé de :
- un
tFixedFlowInput - un
tRESTClient
Le tFixedFlowInput sert uniquement à passer le payload au tRESTClient (dans la colonne de type String).

2) Configuration “de base” du tRESTClient
- URL :
http://localhost:8088/services/webhook/talaxie(lab :Receveur+Emetteurdans le même Studio) - Méthode :
POST - Content-Type :
application/json

3) Ajouter le header de signature (paramètres avancés)
webhook_sig_header_name:X-Signature-256webhook_sig:sha256=<hex>

Réalisation des tests
Objectif : valider deux comportements simples.
1) Si secret + body sont identiques côté Emetteur et Receveur → 200
2) Si tu changes le secret ou le moindre byte du body → 401
Comment lancer le lab
1) Lance d’abord le job Receveur (il doit être à l’écoute).
2) Ensuite, exécute le job Emetteur (il envoie le POST signé).
Test 1 — Secret correct
Résultat attendu : 200

Côté Receveur, tu dois voir que la requête est acceptée et que le JSON est parsé.

Test 2 — Secret incorrect
Résultat attendu : 401
Modifie uniquement le secret côté Emetteur (ex : ajoute _test), puis relance.


Normal : si le secret diffère, la signature ne peut pas matcher → 401.
Côté Receveur, tu dois voir le rejet :

Test 3 — JSON modifié (même “sens”, bytes différents)
Résultat attendu : 401
1) Remets le secret correct.
2) Exécute Emetteur, puis récupère :
- le body envoyé
- la valeur du header
X-Signature-256
3) Rejoue la requête avec Postman (body + header inchangés) : 200.


4) Modifie le JSON sans recalculer la signature (ex : change l’ordre de nom et prenom) → 401.

Normal : la signature protège les bytes. Si le body change, la signature devient invalide.
Les pièges classiques
Voici les causes les plus fréquentes de 401 alors que “tout a l’air bon”.
1) Encodage implicite (UTF-8)
Tu signes des bytes : la moindre différence d’encodage → signature différente.
2) Tu signes un message… mais tu en envoies un autre
JSON reformaté, ordre des champs, sérialisation différente : au final, les bytes changent → rejet.
Règle d’or : tu signes exactement ce qui est envoyé.
3) Logs dangereux
En prod, ne loggue jamais :
- le secret
- le payload complet (si sensible)
- la signature complète
Log minimal recommandé :
bodyLen- signature présente ou non
Durcissement minimal (niveau au-dessus)
HMAC garantit l’intégrité + l’authenticité, mais n’empêche pas le rejeu.
OWASP recommande d’ajouter une protection replay (nonce, timestamp, etc.) :
https://scs.owasp.org/SCWE/SCSVS-COMM/SCWE-022/
Pattern simple
1) Ajouter :
X-TimestampX-Delivery-Id(unique)
2) Signer :
timestamp + "." + deliveryId + "." + body
3) Côté serveur :
- refuser si timestamp trop ancien
- refuser si
deliveryIddéjà traité
Talaxie n’est pas forcément le meilleur endroit pour ça
Ce lab montre une sécurisation simple (utile pour comprendre et tester).
En prod, une partie des contrôles gagne à être faite avant d’atteindre le job :
- rate limiting
- filtrage IP / allowlist
- WAF
- terminaison TLS, etc.
Typiquement via : NGINX / OpenResty, API Gateway, reverse proxy.
Conclusion
Tu as maintenant un cycle complet fonctionnel :
- Partie 1 : réception + vérification HMAC
- Partie 2 : émission + signature HMAC
Tu sais :
- construire un payload JSON simple
- calculer une signature HMAC-SHA256 correctement
- ajouter
X-Signature-256: sha256=<hex> - tester des cas valides / invalides de manière contrôlée
Sources
- RFC 2104 — HMAC
- GitHub — Webhook events and payloads (référence “industrie”, même si ici on utilise
X-Signature-256) - GitHub — Validating webhook deliveries (principe HMAC + body brut)
- Oracle Java —
javax.crypto.Mac - Talend/Qlik —
tRESTClient - OWASP — REST Security Cheat Sheet
- OWASP — Message Replay Vulnerabilities